StatefulSets: Orchestrating Data Gravity & Database Clusters
In the Kubernetes philosophy, most Pods are "Cattle"—anonymous and interchangeable. However, distributed systems like PostgreSQL, MongoDB, Kafka, and Cassandra require Pods to be treated as "Pets." They need a Deterministic Identity, Persistent State, and a specific Replication Lifecycle.
1. ARCHITECTURAL INTERNALS: PETS VS. CATTLE
While a Deployment uses random hashes for Pods, a StatefulSet (STS) uses a zero-indexed Ordinal Index.
| Feature | Deployment (Cattle) | StatefulSet (Pets) |
|---|---|---|
| Naming | web-7689d (Random) | web-0, web-1, web-2 (Deterministic) |
| Identity | Ephemeral; changes on restart. | Sticky Identity; survives rescheduling. |
| Storage | Usually shared or ephemeral. | Dedicated per-pod PVC (Sticky). |
| Networking | Shared ClusterIP (Load Balanced). | Individual DNS record per Pod ordinal. |
| Startup | Parallel (Burst). | Sequential (Ordered 0 to N). |
2. DATABASE INTERNALS: REPLICATION & SYNC
Running a database in Kubernetes is not just about starting a container; it’s about managing data synchronization across the cluster.
2.1 The WAL (Write-Ahead Log)
Most modern databases (PostgreSQL, MySQL, MongoDB) use a WAL or Binlog.
- The Logic: Every write operation is recorded in a log before it is applied to the actual data files.
- Persistence Requirement: The storage must have high IOPS and Low Latency because every transaction waits for the WAL to be flushed to disk (fsync). If the WAL disk is slow, the entire application slows down.
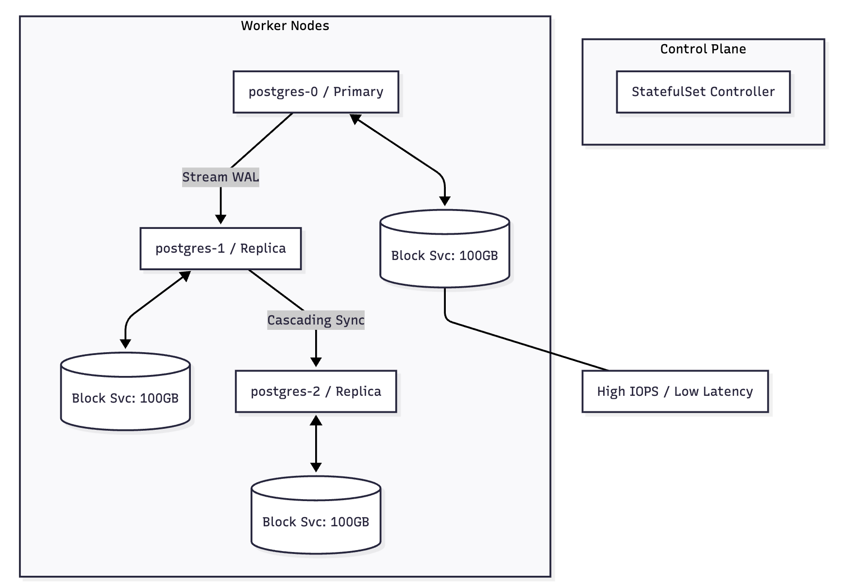
2.2 Initial Cloning & Cascading Replication
When scaling from 1 replica to 10, moving terabytes of data from the Primary node (Pod-0) can saturate the network and crash the database.
- Cascading Replication: To avoid overwhelming the Primary, modern Operators configure Replica-N to clone data from Replica-(N-1).
- Seeding: Once the initial clone (snapshot) is moved, the new replica switches to "Continuous Replication," streaming the latest WAL entries from the Primary.
2.3 Quorum & Leader Election
In a distributed database, Pods must know who the "Leader" is. StatefulSets provide the stable network identity (db-0.db-svc) so that replicas always know exactly where to send their replication requests, even after a Pod restart.
3. STORAGE DEEP DIVE: BLOCK, IOPS & THROUGHPUT
Stateful applications require Block Storage (e.g., AWS EBS, GCP PD, Azure Disk) rather than File Storage (NFS).
3.1 Why Block Storage?
- Performance: Lower overhead; allows the database to manage the filesystem directly (e.g., XFS or EXT4).
- ACID Compliance: Ensures "Atomic" writes. File storage (NFS) often lacks the strict locking and consistency required for high-concurrency databases.
3.2 IOPS and Throughput
When defining a StorageClass for a database, you must consider:
- IOPS (Input/Output Operations Per Second): Critical for transaction-heavy apps (OLTP).
- Throughput (MB/s): Critical for large scans and backups (OLAP).
- Bible Rule: Use
gp3orio2on AWS withvolumeBindingMode: WaitForFirstConsumerto ensure the disk is created in the same Availability Zone as the Pod.
4. THE HEADLESS SERVICE & STICKY IDENTITY
A StatefulSet requires a Headless Service (clusterIP: None) to provide the network identity for its Pods.
4.1 DNS FQDN Structure
Each Pod receives a stable DNS name:
$(pod-name).$(governing-service-name).$(namespace).svc.cluster.local
Example: db-0.mysql.prod.svc.cluster.local
- Replicas use this DNS to find the Primary.
- Monitoring tools (Prometheus) use this to scrape specific instances.
5. BIBLE-GRADE MANIFEST: HIGH-AVAILABILITY POSTGRESQL
This manifest demonstrates a production-grade setup including Storage Templates, Anti-Affinity, and Ordinal Awareness.
apiVersion: v1
kind: Service
metadata:
name: postgres-internal
labels:
app: postgres
spec:
ports:
- port: 5432
name: postgres
clusterIP: None # Defines this as a HEADLESS service
selector:
app: postgres
---
apiVersion: apps/v1
kind: StatefulSet
metadata:
name: postgres
spec:
selector:
matchLabels:
app: postgres
serviceName: "postgres-internal"
replicas: 3
updateStrategy:
type: RollingUpdate
rollingUpdate:
partition: 0 # Canary logic: Change to N-1 to test a version on one pod
template:
metadata:
labels:
app: postgres
spec:
terminationGracePeriodSeconds: 60 # Allow time for WAL flush & shutdown
affinity:
podAntiAffinity:
requiredDuringSchedulingIgnoredDuringExecution:
- labelSelector:
matchLabels:
app: postgres
topologyKey: "kubernetes.io/hostname" # Spread across physical nodes
containers:
- name: postgres
image: postgres:15-alpine
resources:
requests:
cpu: "2"
memory: "4Gi"
limits:
cpu: "4"
memory: "8Gi"
ports:
- containerPort: 5432
name: postgres
volumeMounts:
- name: pgdata
mountPath: /var/lib/postgresql/data
# DYNAMIC STORAGE PROVISIONING
volumeClaimTemplates:
- metadata:
name: pgdata
spec:
accessModes: [ "ReadWriteOnce" ]
storageClassName: "ebs-sc-gp3" # Should be a Block Storage class
resources:
requests:
storage: 100Gi
6. PRODUCTION OPERATIONS
6.1 Scaling and Ordinality
- Scaling Up: Kubernetes creates Pod 0, waits for it to become Ready, then starts Pod 1. This prevents "boot storms."
- Scaling Down: Kubernetes deletes Pod $N-1$ first. It waits for full termination (allowing the DB to unregister from the cluster) before moving to $N-2$.
6.2 The "Split-Brain" Hazard
If a Node fails, the StatefulSet Pod may be stuck in Terminating or Unknown.
- Warning: Never use
kubectl delete pod --forceon a Stateful Pod unless you are certain the node is physically destroyed. - Why? If the old Pod is still running (network partition) and you force-start a new one, both Pods may attempt to write to the same Block Storage volume, resulting in irreversible data corruption.
6.3 Maintenance Checklist
- PVC Persistence: When you delete a StatefulSet, the PVCs remain. You must delete them manually to reclaim storage.
- Backup Strategy: Do not use VM-level snapshots. Use Kubernetes-native backup tools (like Velero) or Database-native tools (like pg_backrest) that understand the WAL.
7. VISUAL: CASCADING REPLICATION & STORAGE
